【導讀】LiDAR(光探測和測距)是一種傳感技術,類似于雷達,但用光而不是無線電波。它利用反射光的原理和精確的時間來測量物體的距離。由于LiDAR高水平的深度和角度分辨率,可實現卓越的深度感知。此外,由于采用紅外光發射器和接收器的有源方法,因此它能夠在所有光照條件下工作。
然而,LiDAR比單純的測距更復雜。它還可用于三維制圖和成像——這使它在工程方面非常有吸引力,也是一項非常有用的實用技術。
光和飛行時間
LiDAR有不同的測距方法,但最簡單易懂的是單脈沖直接飛行時間(dToF)系統。在這里,一個光源(通常是激光)發出一個光脈沖,然后啟動一個計時器。當光脈沖擊中一個物體時,它被反射到通常與激光位于同一位置的傳感器,且計時器停止計時。知道發射脈沖到接收回波之間的時間(t),利用光速常數(c)計算出與目標物體的距離(D)就很簡單了。

圖1:直接飛行時間 (dTOF)測量光到達目標并返回所花的時間
另一種方法稱為間接飛行時間LiDAR(iToF),傳輸的是連續的正弦波,iToF根據發射和反射波形之間的相位差確定飛行時間(t)。
在這兩種方法中,iToF較常見。一般來說,它更適用于短距離應用,和能夠很好地控制環境光照水平的情況。而dToF可用于長距離和短距離應用。此外,它的運行速度較快,可測量多個回波,從而實現對多個物體的探測。
為了使LiDAR系統高效地工作,回波信號必須在系統工作的環境光內可探測到。顯然,這在室內是比較容易的,因為光線可以控制,但LiDAR的許多最令人興奮的應用是在室外,因此有必要提供一個解決方案。
提高信噪比(SNR)
使用ASTM G-173-03太陽輻照度模型,可看出太陽噪聲(光)的峰值出現在波長500到600納米的范圍內,即可見光譜。光譜中近紅外(NIR)部分(約905 nm)的噪聲已降至一半,這意味著這一波長的光更容易被探測到。

圖2:近紅外范圍能以高性價比的元器件提高信噪比
在短波紅外范圍(1550 nm左右)可達到更好的效果,但發射器和探測器更貴,因此近紅外范圍性價比最高。
直觀地看出,簡單地提高發射器的功率可解決信噪比問題,并提高LiDAR系統的精度和范圍,但發出的光可能對人類和動物有害。為此,BS EN 60825-1:2014等國際標準規定了可發射的功率。
由于可用的功率有限,為了增加有效范圍,必須采用其他技術。使用多發射脈沖激光可顯著提高信噪比和范圍,同時保持每個脈沖內的能量較低。在這種方法中,發射多個脈沖,并創建探測到的回波的時間戳直方圖。

圖3:多脈沖dToF使目標從背景噪聲中清晰地分辨出來
生成的直方圖清晰地顯示了在隨機時間探測到的環境光子,并在直方圖峰值兩側形成“本底噪聲”,在直方圖峰值處,大部分回波以相同的時間間隔返回,代表目標物體。
LiDAR的演變
LiDAR技術不斷發展,最近,探測器技術以及用于創建3D地圖的方法都有了進步。
早期的探測器通常是PIN二極管或雪崩光電二極管。這些已被單光子雪崩二極管(SPAD)和硅光電倍增管(SiPM)所取代,它們將密集的SPAD傳感器陣列集成到單個器件中。與早期的方案相比,SPAD和SiPM傳感器提供了低工作電壓、出色的一致性和非常高的增益,還能探測到單光子的光能。
雖然測量遠程目標物體的距離的能力非常有用,但LiDAR的真正優勢在于它能夠創建詳細和高度精確的表面3D地圖——無論是工廠環境中的物體,還是在更大范圍內的一大片地。
通過將LiDAR原理與掃描光電系統結合,可控制光束以創建場景的密集深度點云。這可通過物理旋轉激光發射器以覆蓋場景的所有區域來機械地實現,但這種方式一般體積大,成本高,且在對準方面存在挑戰。
一種更現代的方法是使用準固態系統,如微機電系統(MEMS)微鏡、液晶超表面(LCM)和光學相控陣(OPA)來引導光束穿過系統。該方案幾乎是固態的,因此更可靠,對于長距離應用也很有效。
唯一真正的固態LiDAR測繪方法是使用發射器和傳感器陣列(SiPM或SPAD)并對場景進行閃光。由于發射器的功率限制,閃光照明只適用于短距離或窄視場(FoV)。可以使用多點閃光照明方法,即一個可尋址的發射器陣列(通常是可尋址的垂直腔面發射激光器(VCSEL)陣列)依次照亮場景的不同部分,并與探測器的讀出同步。
LiDAR的應用
LiDAR是一項非常有價值的技術;它適合的應用跨越了許多領域,包括汽車、工業、交通、農業和勘測。
感知車輛行駛路徑中物體的能力使得自適應巡航控制(ACC)等系統得以實現,與前車保持間距,LiDAR將成為未來全自動駕駛車輛的關鍵推動力。
LiDAR系統體積小、重量輕,可由無人機攜帶,這開辟了一種比人工方法更快(因此成本更低)、更精確的大面積勘測方式。其應用幾乎是無限的,包括監測環境影響,如海岸侵蝕、洪水或冰川消融。可迅速而安全地評估自然災害的影響,如火山地震,從而更迅速而有效地提供援助。
農民可利用LiDAR勘測土地,評估農作物的狀況,而公路或鐵路等基礎設施項目則可輕松勘測擬建路線,并繪制進度圖。
靜態LiDAR可安裝在大型容器如料倉或儲罐中,無需接觸內容物就能準確地測量內容物。
傳感器和方案
安森美半導體的RB系列高響應、快速SiPM具有很高的抗溫度波動性。有三種微單元尺寸(10 mm,20 mm或35 mm),每個器件的有源傳感面積為1 mm x 1 mm。這些高增益(高達1.7 x 106)的器件采用小型(1.5 mm x 1.8 mm)封裝。
為了支持剛接觸LiDAR技術的公司或時間緊迫的項目,安森美半導體設計了一個用于工業應用的全面的SiPM dToF LiDAR開發平臺。
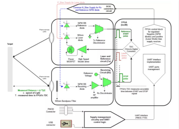
該即插即用的平臺結合一個近紅外激光發射器和一個RB系列SiPM探測器,用于單點測距。

圖4:安森美半導體的SiPM dToF LiDAR平臺的原理框圖

圖5:安森美半導體SiPM dToF LiDAR平臺的高級框圖
激光發射器被指定使用1類激光,因而符合所有的眼睛安全標準,同時使工作范圍擴展到23米。通過包含一個簡單易用的圖形用戶界面(GUI),平臺的配置和監控變得簡單。
一旦開發和調試完成,就可以無縫過渡到制造,因為該成本優化的平臺可隨時大規模部署,且所有必要的制造文件都已準備就緒。
總結
LiDAR是種非常有用的技術,它支持輕松地測距和創建精確而詳細的3D圖。即使功率和激光發射器功率受到安全限制,但通過精心選擇波長和使用多射光脈沖,也可提高信噪比,實現長距測量。
LiDAR技術的應用非常廣泛,未來它將使我們更好地了解我們的世界,同時也使我們的世界更安全。
免責聲明:本文為轉載文章,轉載此文目的在于傳遞更多信息,版權歸原作者所有。本文所用視頻、圖片、文字如涉及作品版權問題,請聯系小編進行處理。
推薦閱讀:




